Описание программного обеспечения для УЗИ сканера SonoFly3000

ОГЛАВЛЕНИЕ

Общие сведения о программном обеспечении для УЗИ сканера SonoFly-3000.

Программа "SonoFly", входящая в состав аппаратно-программного комплекса SonoFly-3000, позволяет:

  • регистрировать и хранить данные о пациентах;
  • проводить ультразвуковое сканирование;
  • сохранять УЗ - изображения, результаты измерений и расчетов;
  • составлять и хранить в электронном виде протоколы обследования;

Таким образом, программа позволяет объединить в единой базе данных результаты и опыт работы на ультразвуковом сканере в течение нескольких лет. Такой подход дает возможность наблюдать течение болезни и результаты лечения в динамике, хранить и сопоставлять данные, полученные в результате тысяч обследований.

Картотека (база данных) пациентов.

Программа имеет доступный интерфейс и не требует от пользователя глубоких знаний в области компьютеров. Достаточно владеть основными приемами работы с приложениями, работающими под управлением операционной системы Windows. Главное (стартовое) окно выглядит так:

Главное (стартовое) окно программы
Рисунок 1. Главное (стартовое) окно программы.

Слева (Рис. 1) находится список пациентов и элементы управления этим списком. Нажатием соответствующих кнопок можно добавлять к картотеке записи, корректировать ранее введенную информацию, удалять ошибочно введенные или не представляющие интереса записи.

Окно регистрации нового пациента
Рисунок 2. Окно регистрации нового пациента.

Записи автоматически располагаются в алфавитном порядке. Оперативно найти нужную фамилию в картотеке позволяет дополнительная функция поиска (Рис. 3).

Окно поиска
Рисунок 3. Окно поиска.

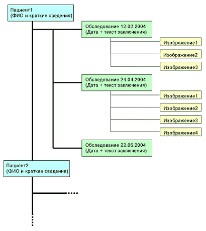
Средняя часть окна (Рис. 1) содержит список ультразвуковых обследований, проведенных с пациентом. В памяти аппарата фиксируется не только дата обследования, но и текст заключения, полученные при обследовании данные и УЗ - изображения. Расположенные под списком элементы управления позволяют:

  • открыть ранее сохраненный протокол обследования для просмотра, коррекции или печати на принтере
  • удалить не представляющий ценности протокол обследования
  • добавить очередную запись об обследовании на ультразвуковом сканере (УЗИ)

Вид и содержимое текстового протокола существенно зависят от вида обследования, индивидуальных настроек, сделанных доктором и некоторых других параметров. Приблизительно он может выглядеть так:

Поликлиника N5 г.Миргород

Протокол ультразвукового обследования.

Петров Анатолий Тихонович
Муж. Возраст: 32. Рост :178 см. Вес :85 кг.

Дата обследования: 12.05.2004 13:39

ПЕЧЕНЬ:
Контуры:ровные. Размеры:не увеличены(Левая доля-59мм. Правая доля-100мм).
ПАРЕНХИМА: Эхогенность не изменена. Эхоструктура не изменена. Звукопроводимость обычная.
Внутрипеченочные желчные протоки не расширены.
Воротная вена 10мм. Стенки сосудов не изменены.
ЖЕЛЧНЫЙ ПУЗЫРЬ:
Расположение типичное. Размеры 86х27мм. Форма грушевидная.
Стенка толщиной 3-4мм, уплотнена.
Содержимое - пристеночная густая желчь.
Холедох 4мм, стенки не уплотнены.
ПОДЖЕЛУДОЧНАЯ ЖЕЛЕЗА:
Размеры 23х13х20мм (головка\тело\хвост). Эхогенность повышена.
Эхоструктура однородная. Вирсунгов проток 2мм. Селезеночная вена 7мм.
ПОЧКИ:
Локализация типичная. Подвижность правой обычная.
ПРАВАЯ ПОЧКА:
Паренхима 18мм, эхогенность обычная, эхоструктура однородная.
Чашечки не расширены. ЧЛС не расширена, эхогенность обычная.
Лоханка не расширена.
ЛЕВАЯ ПОЧКА:
Паренхима 19мм, эхогенность обычная, эхоструктура однородная.
Чашечки не расширены. ЧЛС не расширена, эхогенность обычная.
Лоханка не расширена.

Заключение: Хр.холецистит. Хр.панкреатит.

Врач: Петренко С.В.

Добавление новой записи об ультразвуковом обследовании это, по сути, начало очередного сеанса сканирования. После нажатия кнопки "Сеанс" появляется окно подготовки к сканированию (Рис. 5).

Окно подготовки к сканированию
Рисунок 5. Окно подготовки к сканированию.

В этом окне можно ввести дополнительные сведения о пациенте - рост, вес, дата первого дня последней менструации. Эти сведения не просто отображаются затем в протоколе обследования, но и используются в некоторых расчетах.
Кроме того, данное окно служит для выбора вида обследования. Всего существует шесть абстрактных регистров для расчета объемов органов и образований, по форме близких к эллипсоидам и шесть видов обследования: кардиология, щитовидная железа, акушерство, брюшная полость, простата, молочные железы.

Предварительный выбор вида ультразвукового обследования позволяет облегчить работу по подготовке протокола обследования. Другими словами, это автоматический отбор из довольно обширного списка только тех измерений и расчетов, которые свойственны данному ультразвуковому обследованию. В сеансе кардиологического обследования доктору не придется отвлекаться на "бипариетальный размер головки плода" или "толщина плаценты", но будут доступны "конечный систолический размер левого желудочка", "частота сердечных сокращений" и пр.
Ниже приводится таблица (Таблица 1.), иллюстрирующая связь между выбранным видом ультразвукового обследования и соответствующими измерениями и расчетами.
Список доступных измерений, расчетов и таблиц постоянно расширяется. Следите за новостями.

Таблица 1. Связь между видом обследования и проводимыми измерениями и расчетами.

Вид обследовани Используемые измерения Проводимые расчеты
A (B, C, D, E, F) Поперечный, продольный, передне-задний размеры (для каждого из регистров). Объем (для каждого из регистров).
Кардиология Конечный систолический размер левого желудочка.
Конечный диастолический размер левого желудочка.
Частота сердечных сокращений.
Рост пациента.
Вес пациента.
Конечный систолический объем левого желудочка.
Конечный диастолический объем левого желудочка.
Ударный объем.
Фракция выброса.
Минутный объем.
Сердечный индекс.
Щитовидная железа Поперечный, продольный, передне-задний размеры (для каждой доли).
Масса пациента.
Объемы каждой доли и общий объем.
% от средней нормы.
Отклонение от предельных (max, min) значений.
Акушерство* Дата первого дня последней менструации.
Внутренний диаметр плодного яйца (ВДПЯ).
Копчиково-теменной размер (КТР).
Бипариетальный размер (БПР).
Средний диаметр брюшной полости (СДБП).
Длина окружности сечения брюшной полости плода.
Средний диаметр грудной клетки (СДГК).
Длина бедра (ДБ).
Длина голени (ДГ).
Длина плеча (ДП).
Длина предплечья (ДПр).
Толщина плаценты (ДПл).

Предполагаемая дата родов.
Срок беременности по последней менструации.
Оценка срока беременности по :

  • ВДПЯ
  • КТР
  • БПР
  • СДБП
  • СДГК
  • ДБ
  • ДГ
  • ДП
  • ДПр
  • ДПл

Масса плода.
Длина (рост) плода.

Брюшная полость Поперечный, продольный, передне-задний размеры для левой, правой почек.
Продольный, передне-задний размер желчного пузыря.
Масса левой, правой почек.
Объем желчного пузыря.
Простата Поперечный, продольный, передне-задний размеры простаты. Объем простаты.
Молочные железы Толщина кожи молочной железы.
Диаметр молочных синусов.
Диаметр образования А (B).
Размер лимфоузлов.
Не предусмотрены.

*Акушерство - нормативы для оценки сроков беременности по отдельным признакам могут быть изменены. Все текущие значения собраны в таблице, которую можно просмотреть и откорректировать, нажав на кнопку "АКУШЕРСТВО" (Рис. 6).

Акушерство
Рисунок 6. Акушерство.

Кроме выбора набора измерений и расчетов, каждому виду обследования можно заготовить и сопоставить ТЕКСТОВУЮ ВСТАВКУ из стандартных фраз, используемых в заключении (Рис. 7). Это поможет значительно сократить время на набор заключений обследования.

Окно Редактирование текстовой вставки
Рисунок 7. Окно "Редактирование текстовой вставки".

Кнопка "Сканировать" в этом окне (Рис. 5) служит для перехода в режим сканирования. Возможности той части программы, которая управляет этим процессом, будет рассмотрена в разделе ультразвуковое сканирование .

Неотъемлемой частью картотеки являются сохраняемые в течение сеанса УЗ - изображения. Ряд изображений, сопоставленных обследованию, представлен в левой части главного (стартового) диалогового окна. Одно из изображений (выделенное) представлено в виде миниатюры, а остальные условно, в виде прямоугольников. Программа позволяет просмотреть любое из изображений в полноэкранном режиме, конвертировать его в формат .bmp, печатать изображения на лазерном или струйном принтере, удалять те из изображений, которые не представляют более ценности в картотеке.

Структуру записи базы данных можно представить в виде схемы:

Структура записи базы данных
Схема 1. Структура записи базы данных.

При работе с картотекой пациентов доступна контекстная справочная система в электронном виде. Нажатие кнопки "Справка" открывает соответствующий раздел справочной системы (Рис. 8).

Справка
Рисунок 8. Справка.

далее >>>